prometheus-operator一共自定义了这些crd资源
Prometheus:定义了想要的Prometheus实例的状态Alertmanager:定义想要的AlertManager状态。ThanosRuler:定义所需的Thanos规则。ServiceMonitor:该定义说明了如何监视Kubernetes服务,operator会根据API服务器中对象的当前状态自动生成Prometheus的scrape_configs配置。PodMonitor:它以声明的方式指定如何监视pod组。Operator根据API服务器中对象的当前状态自动生成Prometheus的scrape_configs配置。Probe:声明式地指定应如何监视ingress对象或静态目标。Operator根据定义自动生成Prometheusscrape_configs 配置。PrometheusRule:定义一组所需的Prometheus警报或记录规则。operator生成一个规则文件,Prometheus实例可以使用该文件。AlertmanagerConfig:配置Altermanager的相关配置
我现在在用的只有
- prometheus:生成prometheus的pod实例,然后可以关联Alertmanager,ServiceMonitor,PodMonitor,PrometheusRule
- Alertmanager:生成Altermanager实例,还可以关联AlertmanagerConfig
- ServiceMonitor:定义将采集k8s中哪些svc的数据,通过label去选取
- PodMonitor:定义将采集k8s中哪些pod的数据,通过label去选取
- PrometheusRule:定义record规则和alter规则,相当于原来的prometheus配置文件
- AlertmanagerConfig:定义altermanager配置文件,配置报警信息将会发到哪里去
PrometheusRule有两种规则
- record:record规则使您可以预先计算需要很长时间或计算量很大的表达式,并将其结果保存为新的时间序列。然后,查询预定的结果通常比每次需要时执行原始表达式要快得多。官方文档
- alter:alter规则允许您基于Prometheus表达式语言表达式定义警报条件,并将有关触发警报的通知发送到外部服务。每当警报表达式在给定时间点导致一个或多个alter规则触发时,这个规则将会被视为活动。官方文档

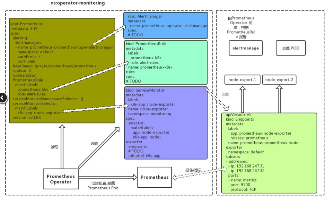
通过上图可以看出,prometheus资源对象根据
spec.alerting.alertmanagers.name去匹配alertmanager对象,再通过spec.ruleSelector去匹配对应的PrometheusRule,通过spec.serviceMonitorSelector来对serviceMonitor的匹配,至于serviceMonitorSelector去匹配svc则是通过相应的label.这里特别说明一下,当****Selector** 为 {}时:
意思是匹配所有对象

这个图是prometheus官网给的图,可以通过图中可以看到,都是通过label进行匹配的
